纯净系统基地-最爱纯净系统!
纯净系统基地-最爱纯净系统!
1、桌面右键此电脑-管理-本地用户和组-用户-选择Administrator-右键属性-取消勾选账户已禁用

2、开始菜单-用户-注销-选择Administrator登录,如图:


3、稍等片刻进入新的桌面(不用担心),按Win+R-输入msconfig-引导-勾选安全引导(安全模式)-确定-选择重新启动,如图:

4、重启启动进入安全模式后-桌面右键此电脑-管理-本地用户和组-用户-选择要修改名字的用户名(我以admin举例)-右键重命名,如图:

5、重命名后-在C盘-用户-找到命名前的文件夹名(我是举例admin所以用户文件夹中是admin),可以先把这个文件夹备份一遍以免丢失重要文件!!!-右键重命名(修改成第四步操作一样的命名),如图:

6、(一共修改了两个地方的命名,一个是用户命名,一个是文件夹命名)
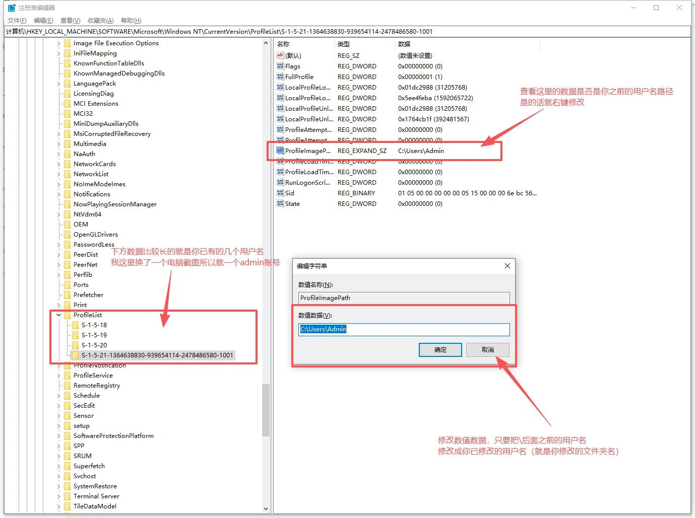
按Win+R-输入regedit-在注册表中跟着
计算机\HKEY_LOCAL_MACHINE\SOFTWARE\Microsoft\Windows NT\CurrentVersion\ProfileList

注册表修改完,按Win+R-输入msconfig-引导-取消勾选安全引导(安全模式)-确定-选择重新启动-在登录界面左下角选择你修改后的用户名就大功告成了!!
返回顶部
Copyright © 2009-2022 CJBXT.Com. All Rights Reserved .
纯净系统基地是专注于电脑系统纯净版分享、下载、系统教程资讯的门户网站,让你用上好系统!